Samples  
  • 17 elements

      Index Sample filename Sample XLS Sample JPG
      1 Document_00_Document_Sample.xls
      2 Multiple_01_Architecture_Sample.xls
      3 Multiple_02_Context_Sample.xls
      4 Multiple_03_DataTable_Sample.xls
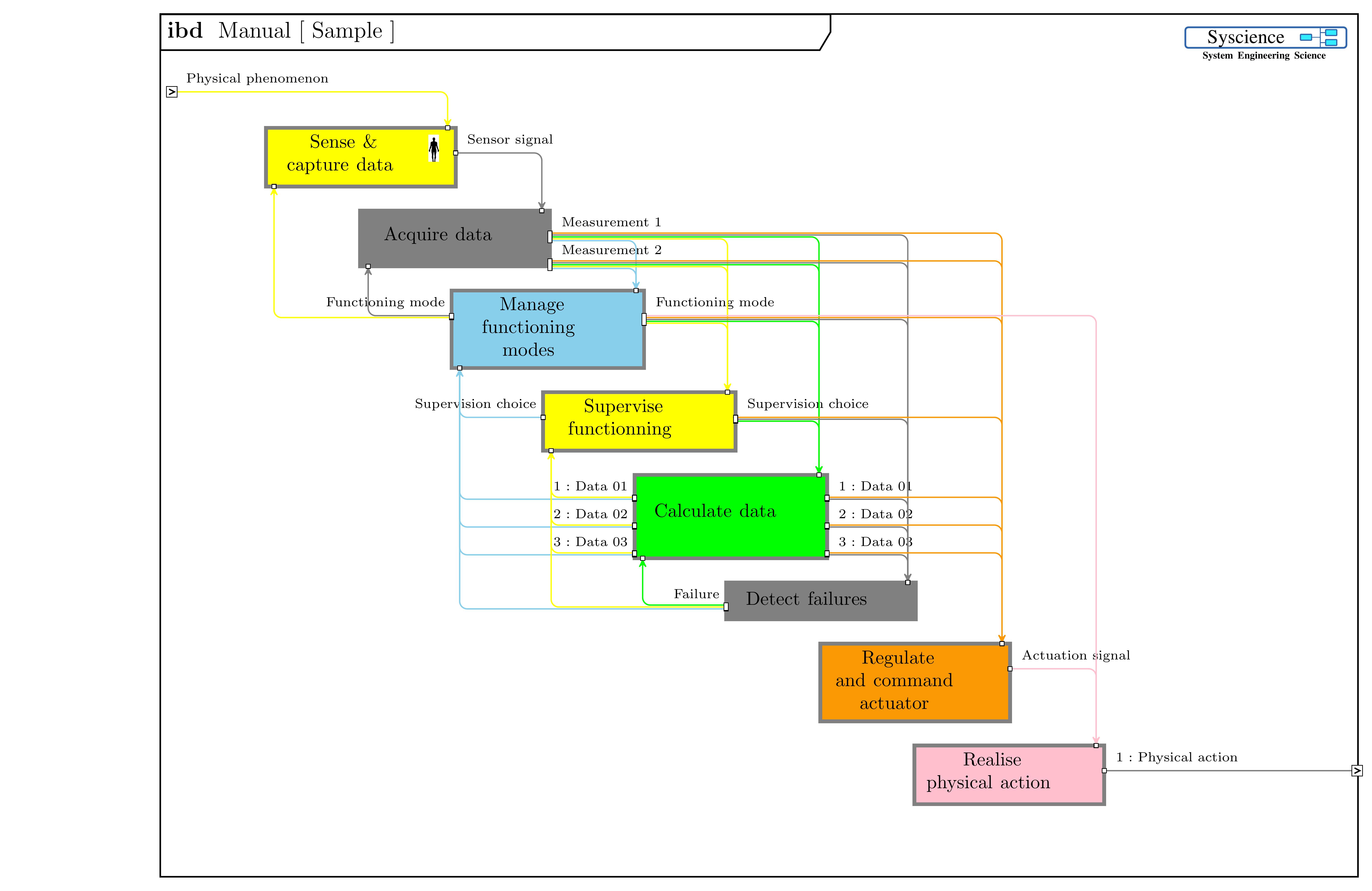
      5 Multiple_04_MultiBlock_Sample.xls
      6 Multiple_05_Plot_Sample.xls
      7 Multiple_06_RequirementsTable_Sample.xls
      8 Multiple_07_Sequence_Sample.xls
      9 Multiple_08_SingleBlock_Sample.xls
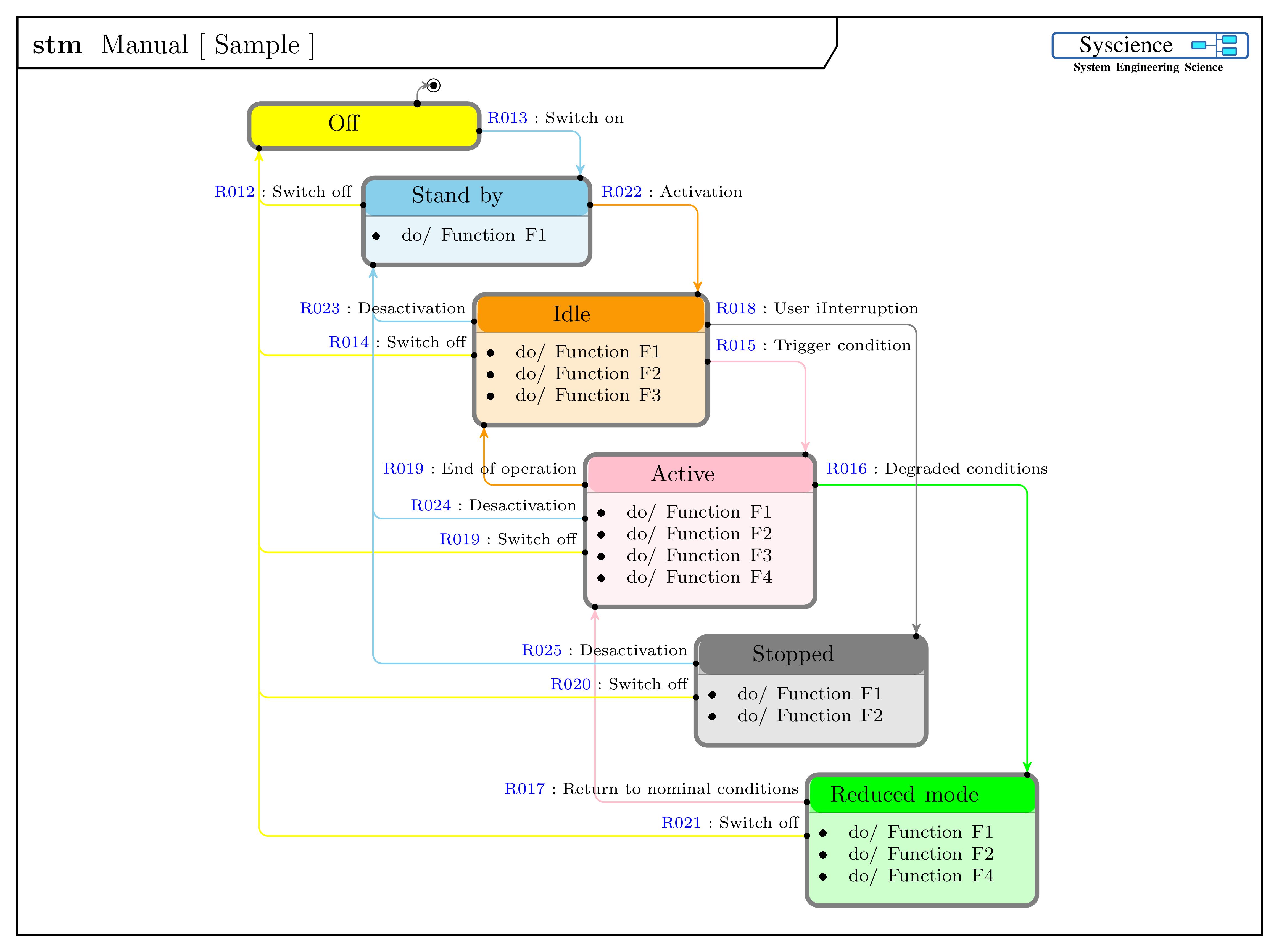
      10 Multiple_09_State_Sample.xls
      11 Multiple_10_Tree_Sample.xls
      12 Multiple_11_UseCase_Sample.xls
      13 Multiple_12_VirtualBus_Sample.xls
      14 Multiple_13_Sequence_F01 Functional Scenario.xls
      15 Multiple_14_Sequence_O01 Operational Scenario.xls
      16 Multiple_15_Sequence_P01 Physical Scenario.xls
      17 Table_Dico.xls